
| Entidad | Entidad del meta-modelo | Documentacion |
|---|---|---|
|
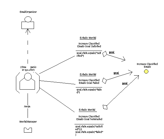
EmailOrganizer | Agente | It represents the agent which manages the email in the system. It is related with an EmailWrapper. |
|
(EmailOrganiser ejecutor) | AgenteConcreto | |
|
Increase Classified Emails Goal Failed | EstadoMentalCondicionado | The Increase Classified Emails goal has been failed. |
|
Increase Classified Emails Goal Satisfied | EstadoMentalCondicionado | The Increase Classified Emails goal has been satisfied. |
|
Increase Classified Emails Goal Terminated | EstadoMentalCondicionado | The Increase Classified Emails goal has been terminated, either satisfied or failed. |
|
Increase Classified Emails | Objetivo | The MAS tries to increase the collection of classified emails. |
|
MentalManager | Rol | It makes the necessay actions over the agent mental entities to allow the cleaning of mental states and the maintaining of cyclic goals. |
| ID | EmailOrganizer  |
| Descripcion | It represents the agent which manages the email in the system. It is related with an EmailWrapper.  |
| En el rol | En la relacion | Otros extremos | ||||
|---|---|---|---|---|---|---|
| RInstanciaDeD | InstanciaDe |
|
| ID | (EmailOrganiser ejecutor)  |
| En el rol | En la relacion | Otros extremos | ||||
|---|---|---|---|---|---|---|
| ATieneEstadoMentalOR | ATieneEstadoMental |
| ||||
| ATieneEstadoMentalOR | ATieneEstadoMental |
| ||||
| ATieneEstadoMentalOR | ATieneEstadoMental |
| ||||
| RinstanciaDeO | InstanciaDe |
| ||||
| WFJuegaOR | WFJuega |
|
| ID | Increase Classified Emails Goal Failed  |
| Descripcion | The Increase Classified Emails goal has been failed.  |
| Descripcion | goal.state.equals("failed")  |
| En el rol | En la relacion | Otros extremos | ||||
|---|---|---|---|---|---|---|
| AContieneEntidadMentalOR | AContieneEntidadMental |
| ||||
| ATieneEstadoMentalDR | ATieneEstadoMental |
|
| ID | Increase Classified Emails Goal Satisfied  |
| Descripcion | The Increase Classified Emails goal has been satisfied.  |
| Descripcion | goal.state.equals("satisfied")  |
| En el rol | En la relacion | Otros extremos | ||||
|---|---|---|---|---|---|---|
| AContieneEntidadMentalOR | AContieneEntidadMental |
| ||||
| ATieneEstadoMentalDR | ATieneEstadoMental |
|
| ID | Increase Classified Emails Goal Terminated  |
| Descripcion | The Increase Classified Emails goal has been terminated, either satisfied or failed.  |
| Descripcion | goal.state.equals("satisfied") || goal.state.equals("failed")  |
| En el rol | En la relacion | Otros extremos | ||||
|---|---|---|---|---|---|---|
| AContieneEntidadMentalOR | AContieneEntidadMental |
| ||||
| ATieneEstadoMentalDR | ATieneEstadoMental |
|
| ID | Increase Classified Emails  |
| Descripcion | The MAS tries to increase the collection of classified emails.  |
| En el rol | En la relacion | Otros extremos | ||||
|---|---|---|---|---|---|---|
| AContieneEntidadMentalDR | AContieneEntidadMental |
| ||||
| AContieneEntidadMentalDR | AContieneEntidadMental |
| ||||
| AContieneEntidadMentalDR | AContieneEntidadMental |
|
| ID | MentalManager  |
| Descripcion | It makes the necessay actions over the agent mental entities to allow the cleaning of mental states and the maintaining of cyclic goals.  |
| En el rol | En la relacion | Otros extremos | ||||
|---|---|---|---|---|---|---|
| WFJuegaDR | WFJuega |
|